From insight to implementation: Bridging the gap between vision and delivery by Ayo Nafiu Adisa 

Ayo Nafiu Adisa is a Senior Systems Analyst Change, they say, is inevitable. The world is changing daily,…

From insight to implementation: Bridging the gap between vision and delivery by Ayo Nafiu Adisa 
Why the Hen Does Not Have Teeth Story Book

WHY THE HEN DOES NOT HAVE TEETH STORY BOOK

It’s an amazing story, composed out of imagination and rich with lessons. You’ll learn how to be morally upright, avoid immoral things, and understand how words can make or destroy peace and harmony.

Click the image to get your copy!

Why the Hen Does Not Have Teeth Story Book

WHY THE HEN DOES NOT HAVE TEETH STORY BOOK

It’s an amazing story, composed out of imagination and rich with lessons. You’ll learn how to be morally upright, avoid immoral things, and understand how words can make or destroy peace and harmony.

Click the image to get your copy!

Why the Hen Does Not Have Teeth Story Book

WHY THE HEN DOES NOT HAVE TEETH STORY BOOK

It’s an amazing story, composed out of imagination and rich with lessons. You’ll learn how to be morally upright, avoid immoral things, and understand how words can make or destroy peace and harmony.

Click the image to get your copy!

Ayo Nafiu Adisa is a Senior Systems Analyst

Change, they say, is inevitable. The world is changing daily, and so is the technological approach and practice required to cater for this change. In today’s digital world, businesses are consistently seeking ways to transform ideas into impactful solutions.

Still, the fact remains that transforming a brilliant insight into a working system is not just about writing perfect code or deploying the best software using the best cloud service. Rather, it is about having a clear thought about the fundamental needs behind the idea, effectively breaking the idea down and refining it into actionable requirements, and most importantly, ensuring that the final product delivers value. Undoubtedly, this is where Business Analysts (BAs) and Systems Analysts (SAs) play a crucial role to ensure that the journey, from insight to implementation, is seamlessly accomplished.

Are BAs and SAs Translators of Vision?

I absolutely believe that BAs and SAs are translators of vision, but not in the literal term of language translation. For better understanding, let’s assume there is a need to bake a cake for the attendees of an upcoming Information Technology (IT) conference. The conference organisers are the product owners, and they have a vision of ensuring that every attendee gets the best out of the conference, including the snacks they consume.

On the other hand, the bakers are the technical team, which is synonymous with developers, testers and UI/UX designers, etc., because they will have to put in their practical skills to bake a delicious cake, while the conference attendees are the end users because they are expected to consume the cake.

Finally, the contracted event planners are the BAs or SAs who translate the conference organiser’s vision into precise instructions, ensuring the cake meets expectations and is served on time. Now imagine there is no contracted event planner, which means no BA or SA to properly interpret the conference organiser’s vision, then it is very possible that the insight and vision of the product owners with respect to the cake to be baked will not be implemented as per expectation.

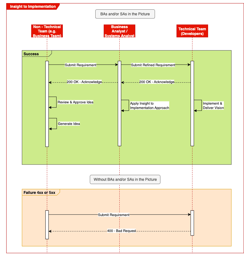
No doubt, BAs and SAs essentially bridge the gap between technical and non-technical stakeholder(s), with the sole aim of ensuring that the “WHY” behind a feature or a project is well clarified before the “HOW” and “WHAT” are tackled.

How Can BAs and SAs Turn Business Ideas or Needs into Working System?

Having been in the IT industry for over a decade and served in the capacity of a BA and SA in various product-led organisations, I have applied several strategies in ensuring that business needs are well converted into working and profitable products. Over time, these strategies have been effectively formulated into what I call a five-stage process that can be utilised in any agile environment, from insight to implementation, which can also be applied both in IT and non-IT domains.

1. Discovery and Elicitation

This is the stage where the journey begins, and it involves BAs and SAs engaging the stakeholders, most especially the Product Owners, to unpack actual business needs. It is important to note that this stage does not involve requirements gathering, but asking the right questions and understanding the foundation that will eventually lead to requirements gathering. This stage can be made more effective by using techniques such as story mapping and empathy interviews with the usage of tools like Blasamiq, Lucidchart, Miro and many more to unpack any hidden needs. Without proper consideration of this stage, the ideas communicated by the stakeholders may be vague and negatively affect the product.

2. Refinement and Validation

Upon completion of the discovery and elicitation stage, then its result must be refined, and this is where the refinement and validation stage come in. This stage involves breaking down the results of the discovery and elicitation stage into actionable and manageable epics, features, user stories, validation assumptions, acceptance criteria and applying prioritization based on value. However, adopting agile ceremonies such as backlog grooming, planning, and refinement are some of the processes that can enhance the outcome of this stage. Also, user stories can be made more effective and ensure high quality by applying INVEST criteria, which stands for Independent, Negotiable, Valuable, Estimable, Small and Testable. This criterion helps to make teams deliver quality work efficiently by using clear, valuable and actionable user stories.

3. Collaboration and Communication

Collaboration and communication are key characteristics that must be exhibited by BAs and SAs for them to effectively bridge any gap between technical and non-technical teams. Hence, BAs and SAs cannot work in isolation; rather, they must facilitate communication and alignment among the stakeholders involved in the implementation of the generated idea, such as product managers, testers, developers, architects and end users. The value of this stage is that it prevents scope creeps, minimizes rework, accelerates decision-making and builds team trust. To better optimize this stage, platforms such as Jira, Trello, Confluence, Microsoft Shared Folders, Figma, Marvel, Teams, Slack and many more can be employed, and this has proven to drive successful implementations.

4. Implementation and Iteration

This is the stage where actual development commences, post requirements and team alignment. Also, BAs and SAs are expected to continue to provide support to the team by clarifying and updating the requirements based on stakeholders’ feedback, with the sole aim to ensure that the product in view remains aligned with the business objectives. However, the outcome of this stage can be made effective by applying agile principles, which involve delivering requirements in increments, early feedback collation and adaptation etc. Also, processes such as data and process mapping, use case diagrams, sequence diagrams, context diagrams and activity diagrams with tools such as draw.io, Microsoft Visio, and Excalidraw can be used to facilitate the implementation and iteration stage.

5. Delivery and Value Realisation

This is the stage where all the pieces put together result in a product and it is deployed in accordance with the business goal. However, the race does not stop after the deployment for BAs and SAs; as they must forge ahead to gather post-implementation feedback, identify each area that requires improvements to better enhance the deployed product and most importantly measure the success rate of the product. To achieve an efficient product delivery, change management principles can be adopted to properly manage product deployment cycles and tools such as Google Analytics, Power BI, Tableau and Looker can be used to significantly track product usage and performance to affirm value realisation.

Why this Approach and Does it Impact Beyond IT?

The principle of insight to implementation does not only apply to technical team, but it also applies to every aspect of life whether it is marketing, operations, finance, or customer service, the principles certainly apply. The under-listed can be considered as some of the benefits of the five-stage approach.

1. Empowering Decision-Makers

Decision-makers are crucial in many businesses because they must evaluate requests, proposals, ideas, plans and grant the necessary approvals to facilitate business as usual (BAU). However, time and resources might be squandered on projects that will never yield genuine value if an organised or structured procedure is not put in place to hone and evaluate these ideas. Let’s take an example where an eCommerce platform wishes to introduce a loyalty program to further improve sales and customer engagement. Rather than implementing the program right away, a BA or SA conducts stakeholder interviews, analyses customer pain points, and discovers that customers prefer instant discounts to point accumulation. To this end, this finding indicates that rather than investing in a complicated system that would not appeal to customers, the decision-makers would prefer to concentrate on ensuring that the eCommerce platform supports instant discount features to satisfy the customer’s precise needs. By doing this, it simply affirms that the application of insight to implementation approach helps decision-makers to seamlessly make informed decisions based on facts and actual customer needs.

2. Enhancing Cross-Functional Collaboration

In most organisations, teams often operate in silos, which may lead to miscommunication and misaligned goals among such teams, to the extent that projects worked on by the team can be a total failure. However, this could be because of multiple reasons such as different projects assigned to different teams or no proper bridge or link between the teams even when they work on a collective program goal. With BAs or SAs in the picture applying the insight to implementation approach, they help to act as neutral facilitators who bring different teams together, ensuring that everyone understands the problem and contributes to the solution and achievement of the common goal. For example, the operations team of the eCommerce platform has realized that too many downtimes are experienced on the eCommerce platform, and it has become very important to increase the system’s resources such as memory, database connection pool and sensitive alerting monitors. No doubt, additional resources will drive up cost but the finance team on the other hand is highly focused on cutting costs and ensuring effective cost control. If both teams work in silos without clearly outlining the importance of their individual goals, then misalignment between both teams is inevitable. By involving a BA or SA and effectively applying the insight to implementation process in this scenario may result in a shared and holistic solution such as a joint workshop, revealing a predictive maintenance that will also lead to effective cost control.

3. Fostering Innovation with Purpose

New ideas do not directly translate to Innovation if the ideas do not go through proper process. With the insight to implementation approach, it ensures ideas are properly thought through, analysed and evaluated before they are effectively turned into innovation, thereby eliminating the notion that innovation can thrive with only aspiration. Let’s assume the business team wants to improve customer engagement on the eCommerce platform, and they believe this can be achieved by building a flashy feature that will have attractive notification icons, styled fonts and colourful update displays. However, instead of building a flashy feature, a BA or SA discovers that customers prefer a simple WhatsApp and email for updates because both channels are their primary medium of communication and notification. To this end, the WhatsApp and email idea will turn into a required innovation on the eCommerce platform because it was well analysed and evaluated but the flashy feature will not result into an innovation even if it is the business team’s desire, simply because the idea was not properly thought through.

4. Reducing Risk and Increasing ROI

Every project carries risk be it financial, operational or reputational, but the most important thing is knowing how to manage the risk and if possible, averting it. However, if requirements are properly refined, assumptions are validated early enough and possible means are devised to practicalize the assumption before main implementation is done then organisations can avoid severe risks or mistakes that may lead to significant failures and ensure positive return on investment (ROI). Assuming the business team of the eCommerce platform plans to introduce a biometric payment process into its ecosystem and decide to go full-scale but through stakeholder engagement, BA or SA discovers that most of the customers on the platform are with financial institutions that are yet to roll out technologies or features that support biometric. With the BA or SA discovery by applying insight to implementation approach, the eCommerce platform can be enhanced to run on a hybrid model thereby averting any form of sales drop on the platform.

5. Promoting a Culture of Continuous Improvement

Completing an implementation or delivery of a product does not mean the entire process has been completed. By applying insights to implementation approach, BAs and SAs can learn from each implementation, gather feedback, and use it to improve the implemented product as well as the teams that worked on it within an organisation thereby building and promoting a culture of continuous improvement.

6. Making Technology Accessible and Inclusive

Products are not entirely implemented by only tech-savvy teams; rather it also involves non-tech-savvy people e.g. legal team that put in place terms & conditions, privacy policy and more. If the legal team is not given the right accessibility to understand the product to be implemented, then this can affect the result of the implementation. By applying insight to implementation processes, BAs and SAs can seamlessly help to translate technical concepts into everyday language, ensuring that solutions are inclusive and usable by all.

How Can the Process Be Enhanced for Better Vision Delivery?

It is essential to note that the five-stage process are effective and efficient, but the process can be enhanced in the following ways:

1. Continuous Stakeholder Engagement

By moving beyond requirement workshops and involving stakeholders other than the technical team implementing a project in sprint reviews, demos, and retrospectives will help strengthen collaboration at all levels and yet better result.

2. Data-Driven Decision Making

Usage of reference data and analytics to validate assumptions before going into core implementation can help enhance the process of clarifying complex requirements and most importantly avert risks.

3. AI-Powered Requirement Analysis

Leveraging on AI tools to properly analyse historical project data and suggest requirement patterns can enhance requirements gathering, refinement and reduce rate of rework throughout the implementation.

4. Modular and Scalable Architecture

Designing systems with modularity mindset will enable teams to implement and deliver in increments and adapt quickly. In turn, this can positively enhance the ROI.

5. Culture of Continuous Improvement

It is important to ensure continuous encouragement of teams as this reflect in the success of any implementation and the working culture of any team. Agile ceremonies such retrospectives can be used to drive and achieve effective culture and collaboration among teams.

In conclusion, turning ideas or business needs into working systems requires structured processes, collaborative tools, and most importantly, skilled BAs and SAs who can act as a bridge among teams and translate vision into reality.

Finally, investing in better approaches, embracing Agile principles, and leveraging modern technologies, organisations can ensure that their solutions are not just delivered but delivered with quality and purpose because, at the end of the day, it is not just about systems or products, but it is about solving real problems for real people by real and skilled people.

See also: Hypeo AI: How a $600k loss led Meriam Bessa to build an AI Influencer platform

What's Your Reaction?

like

dislike

love

funny

angry

sad

wow